Đối với người dùng iOS 17 trở lên, khi sử dụng tính năng vị trí ảo - Virtual Location của 3uTools, bạn có thể gặp lỗi 214 hoặc 303. Hướng dẫn dưới đây sẽ giúp bạn xử lý lỗi vị trí ảo trên 3uTools dễ dàng.

1. Xác nhận rằng ứng dụng 3uTools đã được cập nhật lên phiên bản mới nhất: Nhấp vào "Check for Update" ở góc dưới bên phải của ứng dụng và xác minh xem đó có phải là phiên bản mới nhất không.
2. Nếu bạn xác nhận client đó là phiên bản mới nhất nhưng lỗi 214 vẫn tồn tại:
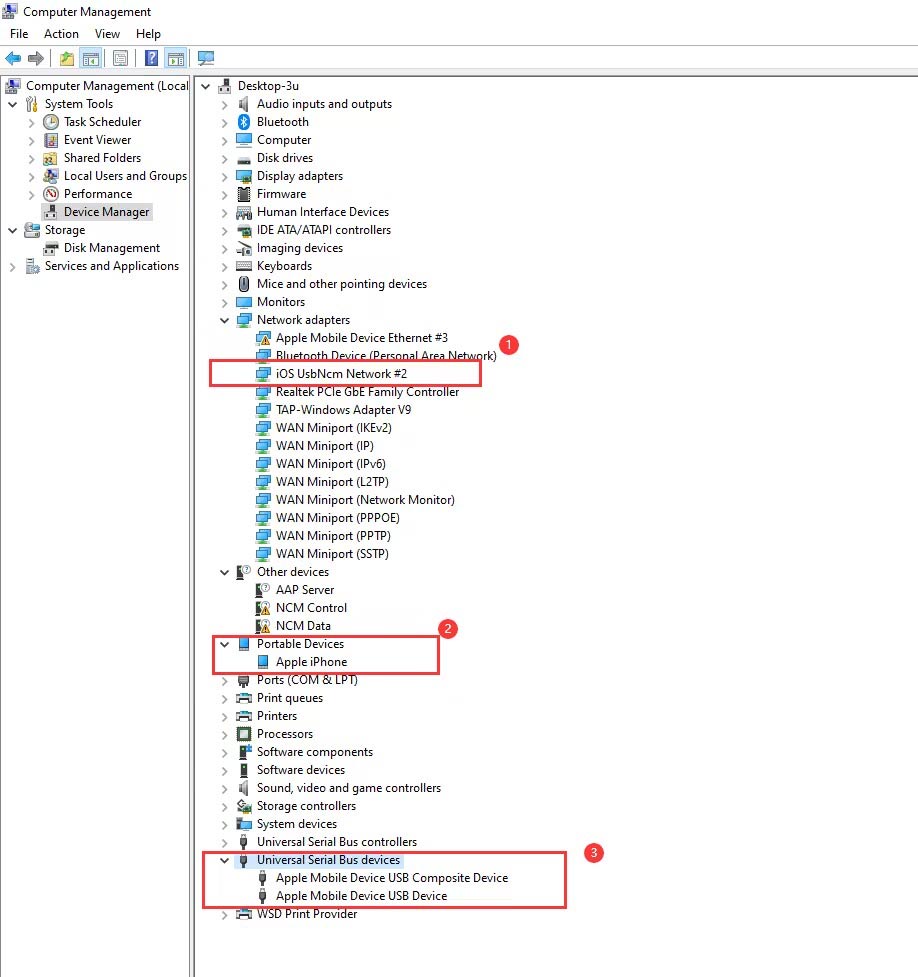
Nhấn phím Windows để mở menu Start cũng hiển thị hộp tìm kiếm. Tìm "Computer Management" và chọn "Device Manager" để xem máy tính của bạn có trình điều khiển sau không:

Nếu driver số 2 có dấu chấm than, môi trường máy tính hiện tại không thể gọi dịch vụ driver Apple bình thường, bạn cần cài đặt lại hệ thống máy tính hoặc đổi máy tính để thay đổi vị trí.
Nếu không có driver số 1, bạn cần mở "About" trong cài đặt máy tính để kiểm tra xem phiên bản hệ thống máy tính hiện tại có quá thấp không, hệ thống Windows 10 hoặc Windows 11 phải 22H2 trở lên. Nếu phiên bản hệ thống quá thấp, nó sẽ không tương thích với driver được sử dụng để sửa đổi vị trí, bạn cần cập nhật hệ thống máy tính, sau đó kết nối lại thiết bị để sửa đổi vị trí.
Lưu ý, tính năng vị trí ảo không được hỗ trợ trên hệ thống Windows 10 hoặc Windows 11 32 bit.


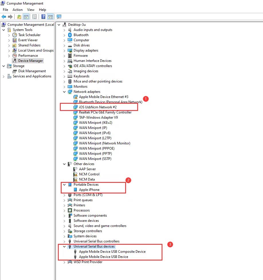
1. Nhấn phím Windows để mở menu Start cùng trường tìm kiếm. Tìm "Computer Management" và chọn "Device Manager" để xem driver máy tính "UsbNcm Network(WeTest)" hoặc "iOS UsbNcm Network" có dấu chấm than hay không.

Sau đó, sử dụng bàn phím máy tính để nhấn Win+R và cửa sổ Run xuất hiện. Nhập "regedit" để vào sổ registry, tìm [\HKEY_CLASSES_ROOT\CLSID\{3d09c1ca-2bcc-40b7-b9bb-3f3ec143a87b}], rồi xóa dữ liệu tệp [{3d09c1ca-2bcc-40b7 -b9bb-3f3ec143a87b}], chỉ cần kết nối lại điện thoại để sửa đổi vị trí (nếu không tìm thấy dữ liệu này trong registry, bạn cần thay đổi máy tính để sửa đổi vị trí)
Nếu driver hiện như hình dưới đây, mọi thứ đều bình thường, nhưng bạn vẫn nhận được thông báo lỗi 303.
Dùng bàn phím máy tính để nhấn Win+R, bật cửa sổ chạy, nhập "regedit", vào registry, tìm [HKEY_LOCAL_MACHINE\SYSTEM\CurrentControlSet\Services\Tcpip6\ Parameters\ trong DisabledComponents] để xem giá trị REG_DWORD của nó là 0x00 hoặc 0xFF, nếu giá trị là 0xFF cần phải đổi thành 0x00, sau đó khởi động lại máy tính để thử định vị lại.
2. Nếu bạn đã cài đặt các công cụ định vị khác: Khi bạn sử dụng tính năng định vị ảo của 3uTools, sự cố lỗi -303 có thể là do xung đột với các phần mềm cùng chức năng và việc cài đặt driver không tương thích. Vui lòng gỡ cài đặt trình điều khiển tương ứng và thử lại định vị ảo.