Có một cách dễ dàng để in và lưu các danh sách thư mục bằng cách sử dụng một công cụ miễn phí. Directory List & Print 2.11.11.1 cho phép bạn tạo ra các danh sách thư mục có thể được tùy chỉnh, được lưu như các tập tin, và in ấn.
Chú ý: Có một phiên bản miễn phí và một phiên bản Pro Directory List & Print. Một số tính năng trong phiên bản miễn phí sẽ bị vô hiệu hóa và chỉ sử dụng được trong phiên bản Pro với giá 20 USD. Tuy nhiên, phiên bản miễn phí vẫn cung cấp khá nhiều tính hữu ích để tạo ra danh sách thư mục bạn có thể in hoặc lưu.
Directory List & Print là một chương trình di động không cần phải được cài đặt. Đơn giản chỉ cần giải nén file zip tải về.

Một trong những tính năng đặc biệt tiện dụng của Directory List & Print là khả năng thêm tùy chọn vào phần ngữ cảnh của trình đơn Explorer dành cho các thư mục. Điều này cho phép bạn nhanh chóng tạo ra một danh sách cho một thư mục trong Explorer. Để làm điều này, bạn phải phải có tự cách chạy chương trình như một admin. Nhấp chuột phải vào file .exe và chọn Run as administrator từ menu popup.

Khi chương trình mở ra, chọn Add to Directory Context Menu từ menu Setup.

Một hộp thoại thông tin hiển thị sẽ tuyên bố rằng tùy chọn đã được thêm vào trình đơn.

Để tạo ra một danh sách của thư mục, bạn nhấn phải chuột vào một thư mục trong Windows Explorer và chọn Open in Directory List + Print từ menu popup.

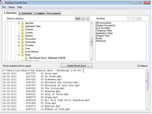
Chương trình sẽ mở ra và một danh sách các thư mục được lựa chọn hiển thị trong hộp văn bản ở dưới cùng của cửa sổ luôn luôn hiển thị, không ảnh hưởng gì tới việc tab nào đang hoạt động ở phía trên cùng của cửa sổ. Tab thư mục sẽ hiển thị cho phép bạn tự chọn một thư mục và thiết lập chế độ yêu thích, hoặc những thư mục mà từ đó bạn có thể tạo ra những danh sách bình thường. Một số thư mục hệ thống phổ biến đã được thêm vào mục Favorites để truy cập dễ dàng hơn.

Tab Selection sẽ cho phép bạn định ra những gì được hiển thị trong danh sách thư mục, chẳng hạn như ngày, thời gian, và kích thước.

Tab Output cho phép bạn gửi danh sách thư mục tới một máy in hoặc copy danh sách này vào clipboard để dán vào bất kỳ trình soạn thảo văn bản, xử lý văn bản, hoặc chương trình nào khác chấp nhận văn bản đơn giản. Bạn cũng có thể mở danh sách thư mục trong Word hoặc Excel ngay trong Directory List & Print.

Ví dụ, đây là một danh sách thư mục của các tập tin mp3 trong Excel. Các cột sẽ được tự động được đặt vào các cột trong bảng tính.

Chúng tôi cũng copy danh sách này vào clipboard và dán nó vào Notepad. Các cột này được chia theo những khoảng cách thích hợp đều nhau như một bảng.

Do Directory List & Print không được cài đặt, nên sẽ không có phím tắt cho chương trình trên máy tính để bàn. Bạn có thể thêm phím tắt bằng cách sử dụng phương pháp chuẩn của Windows, hoặc bạn có thể dễ dàng thêm một phím tắt lên desktop từ bên trong chương trình. Đơn giản chỉ cần chọn Add Program Shortcut vào desktop từ menu Setup.

Nếu bạn muốn có một danh sách thư mục trên ổ đĩa mạng lưới, sử dụng các tùy chọn Network Drive trên menu Setup trong Directory List & Print. Bạn cũng có thể kéo và thả một thư mục từ Windows Explorer vào cửa sổ chương trình để nhanh chóng tạo ra một danh sách của mục đó.
Theo XHTT